文/源
国家知识产权局
由IPRlearn编辑
近日,国家知识产权局最新发布修订《专利和集成电路布图设计缴费服务指南》,针对“2024年1月1日起执行的PCT申请国际阶段费用的人民币标准”、第二章专利费用简介部分内容、专利代办处部分内容等进行了修改,具体收费标准全文如下:
费用标准





需要注意的是:国际申请费及其附加费和国际初步审查手续费为代世界知识产权组织国际局收取,收取的费用币种为人民币,由世界知识产权组织每年公布下一年度 PCT 申请国际阶段费用的人民币标准,如因汇率波动过大等原因需调整标准将另行公布。具体费用标准及相关减缴规定可在国家知识产权局网站专利合作条约(PCT) 专栏进行查询。


向国务院专利行政部门申请专利和办理其他手续时,应当缴纳相关费用。
第一章 费用查询及缴费方式
1.费用查询途径及方法
(1)网络查询
缴费人可以登录专利业务办理系统,进入专利查询模块进行查询,也可进入专利缴费服务模块费用查询页面进行查询。
(2)电话查询
电话查询时应提供申请号或专利号。查询电话:010—62356655
(3)现场查询
国家知识产权局专利局业务受理大厅及各地方代办处设有费用查询服务台,可为缴费人在缴费当天现场查询应缴费用种类、金额和缴费期限,查询时应现场填写或提前准备缴费清单。
2.缴费方式
(1)网上缴费
缴费人可登录专利业务办理系统,进入专利缴费服务模块网上缴费页面缴纳专利及集成电路布图设计费用。缴费人可选择微信、支付宝、银行卡或对公账户支付方式进行缴费。网上缴费的缴费日以网上缴费系统收到的支付平台反馈的实际支付时间所对应的日期来确定。网上缴费方式方便快捷,缴费信息完整准确,建议缴费人采用该缴费方式进行缴费。
(2)银行/邮局汇款
缴费人可以通过银行或邮局汇付专利费用。通过银行或邮局汇付专利费用时,应当在汇款单附言栏中写明正确的申请号(或专利号)及费用名称(或简称)。缴费人通过银行或邮局汇付的,如果未在汇款时注明上述必要信息,可以在汇款当天最迟不超过汇款次日补充缴费信息,补充缴费信息需登录专利业务办理系统,进入专利缴费服务模块电子缴费清单页面提交电子缴费清单。
补充完整缴费信息的,以补充完整缴费信息日为缴费日。因汇款时缺少必要缴费信息、逾期补充缴费信息或补充信息不符合规定的,造成汇款被退回或因款项无法退回而暂时存入专利收费账户(以下简称暂存)的,视为未缴纳费用。
通过银行或邮局汇款的,缴费人可按属地就近汇至全国 34 个专利代办处银行或邮局账户,各代办处地址、银行/邮局账户以及联系电话等信息详见附件 1,也可登录国家知识产权局官方网站代办处页面进行查看。
费用不得直接邮寄到专利局受理处、专利局其他部门或者审查员个人。
(3)面交
缴费人可根据属地,就近前往专利代办处或专利局业务受理服务大厅的收费窗口缴纳专利费用。面交费用的,以缴费当天的日期为缴费日。
特别说明的是,PCT 国际阶段费用的缴费方式为网上缴费、银行汇款至专利局银行账户和专利局面交。不接受邮局汇款、银行汇款至代办处银行账户和代办处面交。外观设计国际申请费用的缴费方式详见国家知识产权局官网海牙专栏。
第二章 专利费用简介
1.发明、实用新型、外观设计专利费用
专利申请阶段缴纳的费用包括申请费、优先权要求费、申请附加费以及发明专利申请的公布印刷费,缴纳期限是自申请日起算两个月内,或者自收到受理通知书之日起15日内。未在规定的期限内缴纳或缴足申请费(含公布印刷费、申请附加费)的,该申请被视为撤回。未在规定的期限内缴纳或者缴足优先权要求费的,视为未要求优先权。发明专利的申请人还需自申请日(有优先权要求的,自最早的优先权日)起三年内提交实质审查请求书,并缴纳实质审查费。未在规定的期限内缴纳或缴足的,专利申请视为撤回。
授予专利权当年的年费的缴纳期限是自当事人收到专利局办理登记手续通知书之日起两个月内,期满未缴纳或未缴足的,视为放弃取得专利权。以后的年费应当在上一年度期满前缴纳。
专利权人期限内未缴纳或者未缴足的,应自应当缴纳年费期满之日起6个月内补缴,同时缴纳滞纳金;期满未缴纳的,专利权自应当缴纳年费期满之日起终止。
申请人对专利局指定的期限请求延长的,应缴纳延长期限请求费。延长期限请求费以月计算。未在规定的期限内缴纳或缴足的,将不同意延长。
著录事项变更费、专利权评价报告请求费、无效宣告请求费的缴纳期限是自提出相应请求之日起一个月内。复审费的缴纳期限是自申请人收到专利局作出的驳回决定之日起三个月内。未在规定的期限内缴纳或缴足的,上述请求视为未提出。
恢复权利请求费的缴纳期限是自当事人收到专利局发出的权利丧失通知之日起二个月内。
未在规定的期限内缴纳或缴足的,其权利将不予恢复。
办理专利登记簿副本、在先申请文件副本、专利授权文件副本、专利证书副本、专利证书证明、专利批量法律状态证明、专利授权程序证明、申请人名称变更证明、专利文档复制证明等各种副本和证明文件前应缴纳副本证明费。缴纳费用时,除需要填写专利申请号或专利号之外,缴费的票据抬头,应与办理文件副本请求书、专利文档查询复制请求书或办理证明文件请求书中填写的“请求人”姓名或名称一致。办理专利批量法律状态证明,缴纳费用时应使用批量专利申请号(或专利号)清单中的第一个号码缴费。
2.PCT国际申请费用
PCT国际申请费用包括PCT国际阶段的费用和国家阶段的费用。
PCT国际阶段必须缴纳的费用包括检索费和国际申请费(代国际局收取)。除此之外,申请人可以依照申请的具体情况,缴纳国际申请附加费(代国际局收取)、优先权文件费、单一性异议费、副本复制费、初步审查费、手续费(代国际局收取)、附加检索费、初步审查附加费、恢复权利请求费、后提交费、滞纳金。
PCT国家阶段(中国国家知识产权局作为指定局、选定局)缴纳的费用包括申请费、申请附加费、公布印刷费、优先权要求费、宽限费、发明专利申请实质审查费、译文改正费、单一性恢复费、优先权恢复费。进入国家阶段其他收费按照国内标准执行。
3. 外观设计国际申请费用
世界知识产权组织国际局收取的外观设计国际申请费用收费标准参照《<海牙协定>1999年文本和1960年文本共同实施细则》执行,具体可查询国家知识产权局官网海牙专栏。指定中国的外观设计国际申请国家程序中的费用收费标准依照国内标准执行。
4.集成电路布图设计费用
集成电路布图设计的费用种类包括布图设计登记费、布图设计登记复审请求费、恢复布图设计登记权利请求费、著录事项变更手续费、延长期限请求费、非自愿许可使用布图设计请求费、非自愿许可使用布图设计支付报酬裁决费。
5.专利收费的减缴
对符合《专利收费减缴办法》(财税[2016]78号)和《国家知识产权局关于调整专利收费减缴条件和商标注册收费标准的公告》(第316号)有关条件的专利申请人或专利权人,可以请求专利费用的减缴。可以减缴的费用包括四种:申请费(不包括公布印刷费、申请附加费)、发明专利申请实质审查费、复审费、年费(自授予专利权当年起十年)。
请求减缴专利收费的,应当在专利业务办理系统“专利事务服务”功能中提交费减备案请求,并在费减备案请求审批合格之后,提出费用减缴请求。申请人在提出专利申请时请求费减的,只需在专利申请请求书中勾选“□全体申请人请求费减且已完成费减资格备案”,并填写专利申请人名称和费减备案证件号;申请人或专利权人在专利审查过程中请求费减的,则需提交《费用减缴请求书(申请日后提交适用)》,并填写申请号或专利号、发明创造名称、申请人或专利权人名称,必要时填写费减备案证件号。申请人或专利权人只能请求减缴应当缴纳但尚未到期的费用,并且应当在有关费用缴纳期限届满日的二个半月之前提出费用减缴请求。
第三章 电子票据
1.收费电子票据抬头的开具原则
根据《财政部关于全面推开财政电子票据管理改革的通知》(财综[2018]62号)、《财政部关于修改<财政票据管理办法>的决定》(财政部令第104号)以及国家知识产权局公告(第三九四号)要求,专利和集成电路布图设计收费开具电子票据,电子票据的效力与纸质票据的效力相同。
(1)窗口面交现金和刷卡、快捷支付方式缴费的,依据缴费人在缴费清单上填写的票据抬头开具;窗口面交支票缴费的,依据支票上财务专用章所列单位名称开具;
(2)银行汇款缴费的,依据汇款人账户名称开具,若缴费人提供补充缴费信息的,以补充缴费信息中指明的票据抬头开具;
(3)邮局汇款缴费的,依据汇款人姓名开具,若缴费人提供补充缴费信息的,以补充缴费信息中指明的票据抬头开具;
(4)网上缴费系统缴费的,依据缴费人填写的票据抬头开具。按照相关财务管理规定,票据一经开具,除专利局或代办处采集错误的情形外,票据抬头原则上不予修改。
2、收费电子票据的查询和获取
缴费人可通过以下两种方式获取电子票据。
(1)专利业务办理系统专利缴费服务模块票据服务页面
缴费人可通过取票码查询取票;也可根据不同缴费方式的查询条件查询后取票。
(2)电子票夹小程序
缴费人可在支付宝、微信电子票夹小程序中使用取票码查询、下载电子票据。
第四章 退款等其他情形
1.审查部门退款
缴费人多缴、重缴、错缴的专利费用,可以自缴费之日起三年内,提出退款请求。提出退款请求的,应提交《意见陈述书(关于费用)》,并提交国家知识产权局收费电子票据或收费收据复印件、邮局或银行出具的汇款凭证等证明文件。提供邮局或银行的证明应当是原件,不能提供原件的,应当提供经出具部门加盖公章确认的或经公证的复印件。
对进入实质审查阶段的发明专利申请,在第一次审查意见通知书答复期限届满前(已提交答复意见的除外),主动申请撤回的,可以请求退还50%的专利申请实质审查费。
2.出暂存退款或确认收入
缴费人所缴款项因费用汇单字迹不清或者缺少必要缴费信息造成既不能开出票据又不能退款的,该款项将入暂存。缴费人要求出暂存退款或确认收入的,可登录专利业务办理系统专利缴费服务模块暂存款办理页面提交出暂存订单。出暂存请求应当自缴费之日起三年内提出。经缴费人补充必要缴费信息的,专利费用管理处(或代办处)做出暂存处理,开出票据,确认收入,以出暂存之日为缴费日。
3.未成功提供申请号(或专利号)汇款的原路退回
费用通过邮局或银行汇付,未成功提供申请号(或专利号)的,费用原路退回。费用退回的,视为未办理缴费手续。
邮局汇付原路退回周期较长,缴费人可耐心等待,必要时可拨打咨询电话010-62356655进行查询。
第五章 专利缴费服务相关系统操作
1.专利业务办理系统专利缴费服务模块介绍
(1)系统简介
专利业务办理系统是国家知识产权局提供给注册用户进行专利相关业务办理的综合平台。
缴费人登录专利业务办理系统,进入专利缴费模块,可以进行网上缴费、填写电子缴费清单、查询专利应缴费用、获取专利费用票据、办理出暂存等缴费相关业务的办理。

(2)专利缴费服务模块的服务内容
①网上缴费
用户可以通过该页面缴纳普通国家申请费用、PCT 首次进入国家阶段以 PCT 国际申请号缴纳的费用、PCT 国际阶段费用、集成电路布图设计费用、外观设计国际申请费用等。在线提交需要缴费的申请号/专利号,查询应缴费用,生成订单并利用第三方支付平台完成实际支付。可对生成的订单进行管理,对交易状态进行查询,查看并获取已开具的电子票据。
②电子缴费清单
用户可以在银行、邮局汇款当天或次日,以及窗口缴费前,填写对应的缴费信息,生成电子缴费清单。可查询并下载电子缴费清单,查看并获取已开具的电子票据。
③票据服务
用户可以查询、查验、获取已开具的电子票据,并查看、获取归档在电子票夹的电子票据,也可以查询办理纸质票据相关业务、咨询其他票据业务。
④费用查询
用户可以查询专利和集成电路布图设计的应缴费情况,并进行网上缴费或填写电子缴费清单。
用户也可以进入中国及多国专利审查信息查询系统进行专利信息查询。
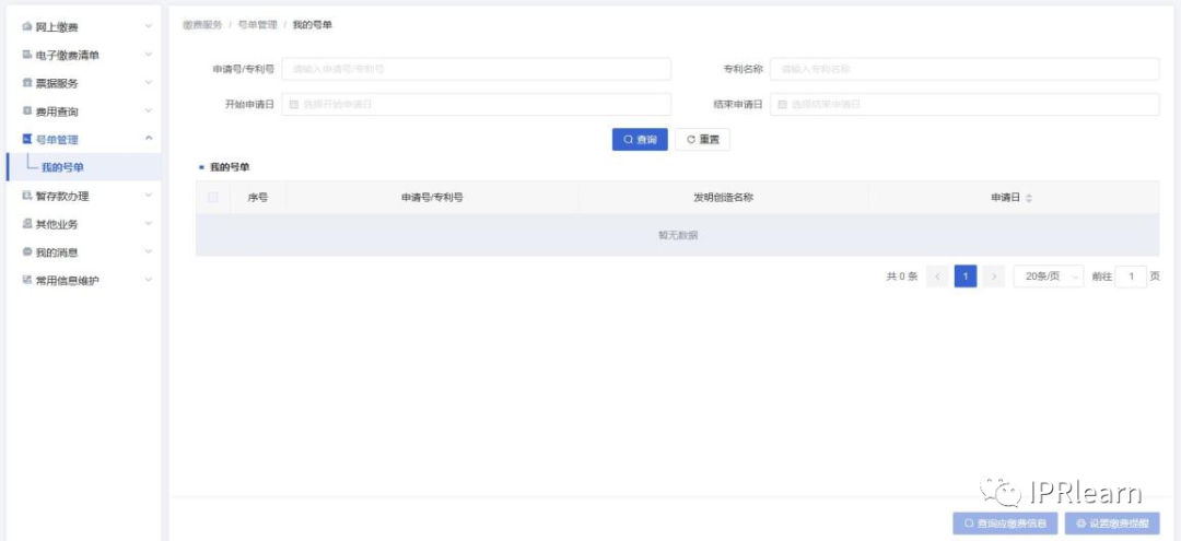
⑤号单管理
用户可以在此页面查询应缴费信息进行网上缴费或填写电子缴费清单。
⑥暂存款办理
缴费人所缴款项因费用汇单字迹不清或者缺少必要缴费信息,造成既不能开出票据又不能退款的,该款项将入暂存。缴费人可以申请将暂存款退款或用于缴纳专利和集成电路布图设计的费用。
⑦其他业务
用户对缴费日有异议的,可以办理缴费日问题反馈业务,并查看已提交的业务办理单处理情况。
⑧常用信息维护
用户可以设置保存常用手机号、邮箱、票据抬头和对应的统一社会信用代码,以便在网上缴费或填写电子缴费清单时选择相应信息。
2.网上缴费
(1)网上缴费费用信息提交的两种方式
①在线填写
用户进入在线填写界面,可以新增申请号,查询应缴费用。


新增完费用后,在展示界面可以进行费用增加、修改、删除操作。若无修改,可点击“下一步”进入缴费人信息填写页面。
②批量号单上传
用户进入批量上传界面,可以下载并制作网上缴费批量号单模板,完成后上传文件进行批量缴费。
点击“下载批量号单模板”,将文件下载到本地计算机。打开网上缴费费用信息模板(此模板包含宏,要在打开文件之前启用宏),需要填写的内容包括申请号/专利号/国际申请号/海牙转交编号、票据抬头、业务类型、费用种类、费用金额。票据抬头为单位的,应准确填写对应的统一社会信用代码。
在填完所有需要缴纳的费用后,保存模板,在批量号单上传界面点击“请选择上传文件”,选择上传已保存的“网上缴费费用信息模板”文件。系统会对上传的文件进行校验,若模板填写的信息存在问题,则上传失败,需根据失败原因逐条修改模板信息后重新上传文件;若模板填写的信息无误,则文件成功上传,页面显示模板中填写的费用信息。点击“重新上传”按钮可以重新上传网上缴费费用信息模板文件,已上传的费用信息将被覆盖。确认无误后,点击“下一步”进入缴费人信息填写页面。

(2)生成网上缴费订单并缴纳费用
①填写缴费人信息
缴费人信息中的缴费人姓名和用户类型无法修改;票据接收人邮箱和手机号默认为常用信息中设置的默认信息,可以选择或者修改;缴费地区默认为用户注册时填写的缴费地区,可以重新选择,确认无误后,进入预览界面。
②生成订单及支付费用
订单预览页面会展示所有缴费信息,确认无误后,即可生成订单。生成订单后可直接支付,或选择稍后支付,需注意需在当日 23 时之前完成缴费。
可选择微信、支付宝、银行卡或者对公账户支付方式进行缴费。
(3)网上缴费订单的管理
①网上缴费订单管理
订单管理页面可以查询、查看、下载订单,待支付的订单可点击去支付跳转到支付界面进行支付,支付失败的订单可以重新生成,已开具电子票据的订单可以查看并获取对应的电子票据。

②网上缴费订单交易状态查询
对订单支付状态有异议的,可以在交易状态查询页面查询和更新订单状态。

3.电子缴费清单
(1)生成电子缴费清单
电子缴费清单可以补充银行、邮局汇款和窗口缴费的缴费信息,根据缴费方式进入“缴费清单填写”的相应页面填写缴费信息,所填信息务必完整准确。需注意的是电子缴费清单应当在银行、邮局汇款当日填写,最晚不得超过汇款的次日,窗口缴费应在缴费前填写电子缴费清单。
与网上缴费类似,电子缴费清单的费用信息也可以通过在线填写(点击“新增费用”)和批量模板上传(点击“批量导入”)两种方式提交,在确认无误后可生成电子缴费清单。需要注意的是银行、邮局汇款填写的汇款人应与汇款账户一致;窗口缴费选择支票支付方式填写的缴费人必须与支票加盖的财务专用章一致。票据抬头为单位的,应准确填写对应的统一社会信用代码。

(2)电子缴费清单的管理
电子缴费清单管理页面可以查询、查看、下载已提交的电子缴费清单,并查看电子缴费清单的处理结果,已开具电子票据的电子缴费清单可查看并获取对应的电子票据。

4.票据服务
(1)电子票据相关业务
点击票据服务模块的电子票据查询、电子票夹和电子票据查验按钮可以办理电子票据相关业务。
①票据查询
票据查询页面可按取票码或缴款方式两种方式查询票据。输入取票码可以一次查询出该笔汇款对应的所有票据,相对简便。查询到票据后,可选择加入我的票夹,也可以下载或发送到邮箱。
查询到的所有票据可导出表格信息和对应的缴费清单。

②我的票夹
在我的票夹页面,票据可选择移出我的票夹,也可以下载、发送到邮箱,查询到的所有票据可导出表格信息。

③票据查验
在票据查验页面,可通过票据信息查验票据真伪。

(2)纸质票据相关业务
①纸质票据状态查询
纸质票据状态查询页面可以输入查询条件查询对应的票据状态,查看票据详情,选择办理所需的纸质票据业务。查询时,申请号、缴费日期和缴费金额为必填项。

②纸质票据重寄业务
票据状态显示为无法寄出或者已经退回的,可以申请办理票据重寄业务。进入纸质票据重寄业务页面,准确填写缴费人、缴费金额、缴费日、接收人信息、收款单位等必要信息,点击“批量上传文件”按钮提供汇款凭证。

③纸质票据缴费证明
票据状态显示为正常寄出,但用户未收到或遗失票据的,可申请开具缴费证明。进入纸质票据缴费证明页面,添加单个或多个票据号码后,准确填写接收人信息,点击“批量上传文件”按钮提供未报销财务证明和汇款凭证。若票据号码较多,可选择批量导入,批量导入模板中需填写正确的票据号码。

(3)其他票据业务
用户有关于票据的其他问题的,如未收到电子票据等,可进入其他票据业务页面准确填写申请号、缴费人、缴费金额、缴费日期等相关信息,点击“批量上传文件”按钮提供相关汇款或票据凭证,并在业务描述栏中对问题进行清晰描述。

(4)业务办理单查询
用户提交的所有业务办理单均可在业务办理单查询页面展示,用户可以进行查询、查看,随时关注业务办理状态。

5.费用查询
用户可在费用查询页面进行应缴费查询,或跳转到中国及多国专利审查信息查询系统查询专利信息。
(1)应缴费查询
用户可进入应缴费查询页面,输入申请号/专利号进行应缴费查询;应缴费信息查询后,可在有应缴费用的申请号下展示的费用种类中选择需要缴费的费用进行网上缴费或生成电子缴费清单,在跳转到网上缴费或电子缴费清单页面前需要先选择收款单位,缴费前请确认向该收款单位是否可缴纳相应的应缴费用。

(2)专利费用查询
点击专利费用查询会直接跳转到中国及多国专利审查信息查询系统,用户可直接输入申请号等信息进行费用查询


6.号单管理
用户可进入号单管理进行应缴费查询和网上缴费。我的号单页面默认展示本用户相关的申请号/专利号,用户可以根据需要选择相应申请号/专利号进行应缴费查询。具体操作为:

7.暂存款办理
缴费人所缴款项因费用汇单字迹不清或者缺少必要缴费信息造成既不能开出票据又不能退款的,该款项将入暂存。缴费人可以申请将暂存款退款或用于缴纳专利和集成电路布图设计的费用。
(1)出暂存入号
①查询暂存款信息
暂存款信息可通过暂存款编码进行查询,也可以通过填写汇款信息或退款信息进行查询,通过暂存款编码查询到的暂存款信息系统会自动填入。同时需要填写手机号、邮箱等必要信息,并点击“批量上传文件”按钮提供当时汇款的汇款凭证或退款审批通知书等证明文件。

②出暂存入号
信息填写完毕确认无误后,点击“下一步”进入添加费用信息页面,添加入号申请号的费用信息,添加方法与网上缴费流程基本一致。费用信息添加无误后,点击“提交”。

(2)出暂存退款
①查询暂存款信息
暂存款信息可通过暂存款编码进行查询,也可以通过填写汇款信息或退款信息进行查询,通过暂存款编码查询到的暂存款信息系统会自动填入。同时需要选择退款途径,填写退款人手机号,并点击“批量上传文件”按钮提供当时汇款的汇款凭证或退款审批通知书等证明文件。

②出暂存退款
信息填写完毕确认无误后,点击“下一步”进入收款人信息填写页面,填写收款人账户信息。
注意选择的退款途径不同,填写的收款信息也不同。收款人信息填写无误后,点击“提交”。

(3)业务办理单查询
进入业务办理单查询页面,用户可选择业务办理类型查询出暂存办理状态,查看业务办理单详情和反馈结果。

8.其他业务办理
(1)缴费日问题反馈
用户如果对缴费日存在异议,可进入缴费日问题反馈页面,填写必要信息,并点击“批量上传文件”按钮提供加盖公章的银行或邮局汇款凭证等相关说明。

(2)业务办理单-查询
进入业务办理单-查询页面,用户可以查询、查看已经提交的办理单的实时状态。

9.常用信息维护
用户可以维护多个手机号、电子邮箱、票据抬头和统一社会信用代码,方便在网上缴费、电子缴费清单等多个页面填写相关信息。
(1)手机号信息维护
用户最多可以维护5个手机号。初始页面会展示注册的手机号并设为默认,新增手机号需要点击“新增”按钮后在输入框中输入正确的手机号,点击“保存”按钮保存该条新增的手机号。
对于已保存的手机号,可点击输入框进行修改,点击“保存”按钮,保存修改后的手机号;点击“删除”按钮,可删除对应的手机号。用户注册时填写的默认手机号(第1条)不可修改和删除。
更换默认手机号时,需要勾选序号前的单选框后,再点击“设为默认”按钮。

(2)邮箱信息维护
用户最多可以维护 5 个邮箱,操作方法与手机号信息维护相同。

(3)票据抬头维护
用户最多可以维护10个票据抬头。初始页面会展示注册信息且设为当前默认。新增票据抬头 时,输入票据抬头,如票据抬头为单位的,还需准确输入对应的统一社会信用代码,点击“保存” 按钮进行保存。对于已保存的票据抬头,点击“修改”按钮,在列表上方的输入框中进行修改, 票据抬头为单位的,修改票据抬头时注意需同步修改对应的统一社会信用代码,点击“保存”按 钮,保存修改后的票据抬头;点击“删除”按钮,可删除对应的票据抬头。用户注册时填写的默 认票据抬头(第1条)不可修改和删除。更改默认票据抬头时,点击相应票据抬头的“设为默认” 按钮。

第六章 电子票夹小程序操作
1.电子票夹小程序介绍
(1)电子票夹小程序简介
电子票夹是面向缴费人的小程序,使用的平台为微信公众平台和支付宝公众平台,用户可以搜索“电子票夹”使用电子票夹小程序。
缴费人可在微信、支付宝电子票夹小程序中使用取票码查询、下载电子票据;电子票夹可绑定专利业务办理系统相关用户 ID,实现专利业务办理系统票据服务与电子票夹小程序数据互通。
缴费人通过搜索“电子票夹”或其他方式进入小程序后,显示的页面为电子票夹小程序通用服务首页。需点击 “我的单位”中“更多”按钮,搜索“国家知识产权局专利局”,进入单位专属服务页。使用过专属服务后,首页列表中将展示使用过的单位,下次缴费人可直接点击该单位进入专属服务页。

(2)电子票夹小程序服务内容
电子票夹小程序国家知识产权局专利局专属服务页面共包含绑定网站 ID、手工查票、自助取票、我的票夹、发送记录五项功能模块。

2.绑定网站ID
(1)绑定
点击“绑定网站 ID”或者其它功能,根据提示输入专利业务办理系统用户名、密码,点击“完成”,实现专利业务办理系统用户与小程序用户绑定。绑定专利业务办理系统用户 ID 后,该系统票据与小程序票夹数据同步,即两种途径归集的票据均可同步展示。

(2)解除绑定
点击“解除绑定”,可解除小程序用户与专利业务办理系统用户 ID 的绑定。

3.手工查票
点击“手工查票”进入手工查票界面,用户按照输入框中的提示输入票据信息进行查票。当查询得到的票据未被保存至票夹时,票据详情页显示“保存至票夹”按钮,点击后可保存至票夹。当查到的票据已被保存至票夹时,票据详情页不显示“保存至票夹”按钮。

4.自助取票
点击“自助取票”进入自助取票界面。根据提示输入取票码信息点击“查找电子票”,或扫描取票二维码进行取票,取票成功后提示归集成功。

5.我的票夹
“我的票夹”票夹展示页可通过选择开票日期、交款人姓名、票据号码、金额等对票据进行查询。

点击票据可查看该票据的详细信息,票据详情页面展示财政电子票据的各项信息。用户可以对该票进行查看电子票、通过手机号发送给他人、转发给微信好友(限微信小程序使用)、显示二维码和左滑移除票夹。其中点击“查看电子票”可预览电子票,同时在该页面可进行票据下载及发送至邮箱。

6.发送记录
点击 “发送记录”进入发送记录列表展示页,其中微信小程序展示手机号发送记录和微信分享发送记录,支付宝小程序该功能下展示手机号发送记录。

国家知识产权局专利局缴费信息列表







来源:IPRlearn
|
|